OSI Affiliate Software offers the ability to easily and automatically track recurring sales when they are sent from your affiliate users. Please follow our instructions below to see how to setup the automatic tracking recurring sales. If you are using a subscription system such as Stripe to automatically charge your customers on a recurring basis, do not follow the instructions below, however you should follow our Stripe integration instructions instead.
Follow these steps below to setup a recurring referral program and integrate with your subscription system.
To get started, Create your recurring referral program.
Go to Admin control panel and click "Referral Program"

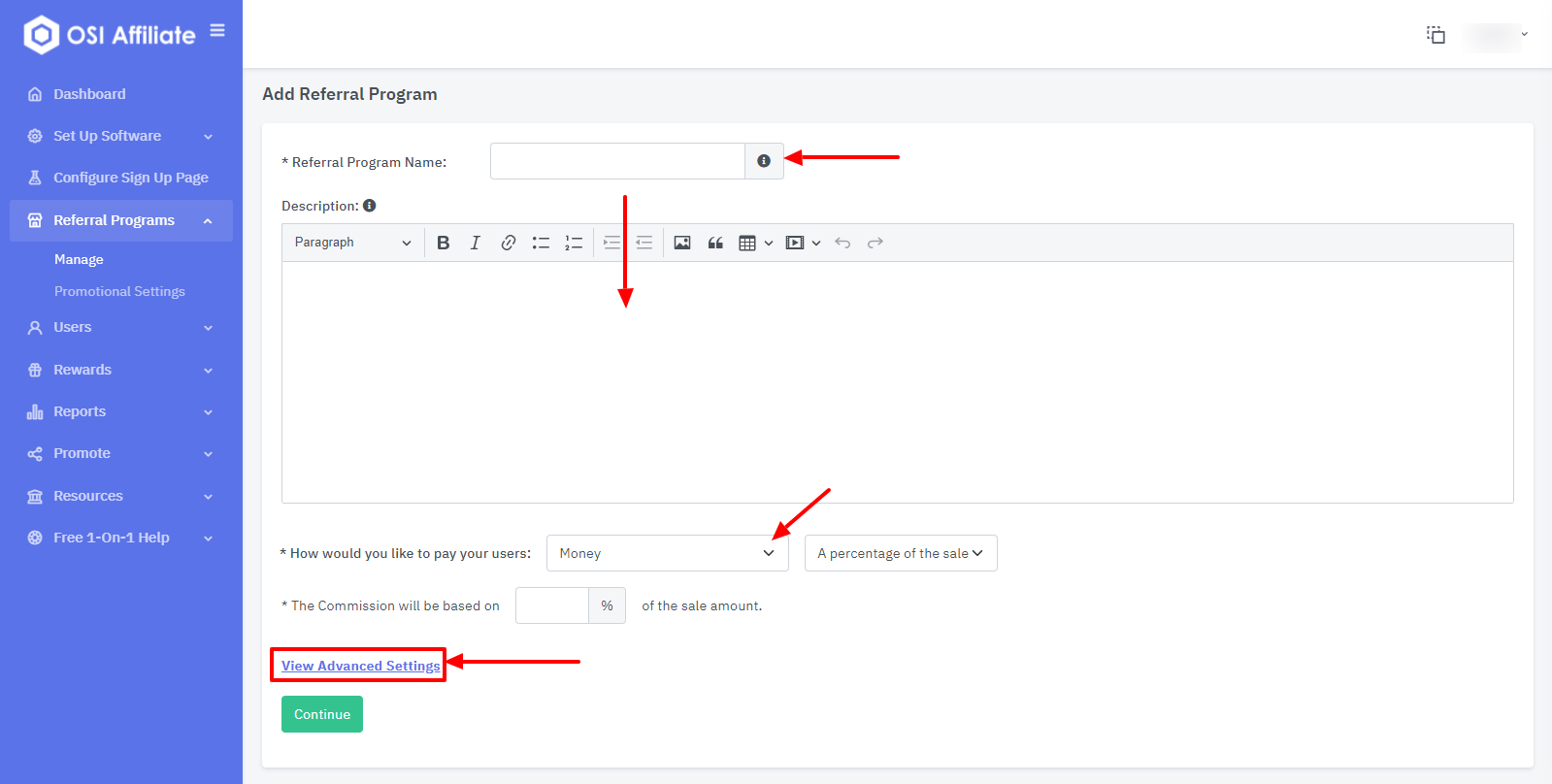
Step 2. Add your Referral Program
Click the add button to create your program.

Step 3. Go to the Advanced Settings Section
After you fill in the required fields, click the "Show Advanced Settings" link

Step 4. Select the recurring option and set your commission Type to "Email Match" and click Continue to Finish.

Step 5. Click to check where it says "Send Directly to My Store" and click to Finish the setup.

Step 6. Get your API ID
You will need to get your unique API ID so that you can have it for the webhook url need in the following steps. Go to Admin -> Profile and copy the API User Token shown here:


Step 7. Set Sales Tracking code to Capture the Customer Email
For the the recurring sales tracking to be initiated you will need to make sure that the sales tracking code that you add to your order thank you page captures the order amount, order ID and the customer email.
To get the general thank you page code, just go to Getting Started -> Set Up Software and Then click "Get Thank you page code"

Now select the "Recurring Commission using email match and web hook" option from the drop down menu.

Step 8. Update Tracking code
Now that you have the code that you will be adding to your order thank you page, you will need to make updates before adding it. To correctly pass the customer email, order amount and order ID, you will need to update the place holder text shown below. Where it says with the variables for the order total, order ID and customer email from your subscription payment system shown below.

Step 9. Format the Web Hook Recurring URL
To have all recurring charges passed to our system from sales that were referred by any of your affiliates you will need to format the web hook URL shown below. This url will need to be automatically called by your subscription payment system whenever a customer is charged on a recurring basis. If your subscription system does not have a way of calling a webhook url whenever a charge occurs you will need to have a developer write a code that will allow this to happen.
For example if you have a customer that was referred by an affiliate and you charge monthly, when this customer is charged, the webhook URL shown here will need to be called:
Note: In the code shown above before you add it to your subscription system to be called on the recurring basis, you will need to make the changes shown here:
1. Where it says "yourcompany" this should be the name of your account location.
***If you do not know what the variable names are for the Order Total, Transaction ID and customer email or your Subscription system does not provide it, please contact support and we will advise you on what to do.